11 Docker
Introduction
Virtualisation vs Containerisation
La virtualisation et la containerisation sont deux approches différentes pour la gestion des ressources et l'isolation des applications sur un système hôte.
-
Virtualisation : La virtualisation utilise des hyperviseurs pour créer des machines virtuelles (VMs), chaque VM exécutant un système d'exploitation complet. Cela nécessite plus de ressources car chaque VM contient son propre noyau d'OS.
-
Containerisation : La containerisation utilise des conteneurs légers pour isoler les applications. Chaque conteneur partage le même noyau d'OS que l'hôte, ce qui les rend plus légers et plus rapides à démarrer.

Installation de Docker
Pour installer Docker, suivez les instructions de la documentation officielle selon votre système d'exploitation :
- Installation de Docker sur Linux
- Installation de Docker sur macOS
- Installation de Docker sur Windows
Compatibilité Hyper-V
Docker Desktop for Windows utilise Hyper-V, qui peut être incompatible avec d'autres hyperviseurs tels que VirtualBox. Si vous avez déjà VirtualBox installé, assurez-vous de vérifier la compatibilité avant d'installer Docker Desktop. Pour plus d'informations, consultez la documentation officielle de Docker.
Dockerfile
Un Dockerfile est un script qui contient les instructions nécessaires pour créer une image Docker. Voici un exemple simple de Dockerfile pour une application web Node.js :
Exemple de deploiement d'Application Node.js Simple via un container
Créez un dossier pour votre application Node.js et créez un fichier app.js avec le contenu suivant :
// app.js
const http = require('http');
const server = http.createServer((req, res) => {
res.statusCode = 200;
res.setHeader('Content-Type', 'text/plain');
res.end('Hello, Docker!\n');
});
const port = process.env.PORT || 3000;
server.listen(port, () => {
console.log(`Server running on http://localhost:${port}`);
});
Dockerfile
Créez un fichier appelé Dockerfile dans le même répertoire que votre application avec le contenu suivant :
# Use the official Node.js image
FROM node:14
# Set the working directory
WORKDIR /usr/src/app
# Install app dependencies
RUN npm install
# Bundle app source
COPY . .
# Expose the port
EXPOSE 3000
# Command to run the application
CMD ["node", "app.js"]
Docker Compose
Docker Compose est un outil pour définir et gérer des applications Docker multi-conteneurs. Vous pouvez utiliser un fichier docker-compose.yml pour spécifier les services, les réseaux et les volumes nécessaires à votre application.
Commande utiles
La commande docker-compose up -d est utilisée pour démarrer les services définis dans votre fichier docker-compose.yml en mode détaché (arrière-plan). Cela signifie que les conteneurs Docker seront lancés en arrière-plan, et vous pourrez continuer à utiliser votre terminal pour d'autres tâches sans bloquer sur les journaux des conteneurs.
Voici comment utiliser cette commande :
Assurez-vous d'exécuter cette commande dans le répertoire où se trouve votre fichier docker-compose.yml. Docker Compose utilisera ce fichier pour créer et configurer les conteneurs.
Après avoir exécuté cette commande, Docker Compose lancera tous les services définis dans le fichier docker-compose.yml. Vous pouvez vérifier l'état des services avec la commande suivante :
Cette commande affiche l'état de tous les services définis dans le fichier docker-compose.yml. Si les services sont en cours d'exécution, vous devriez les voir répertoriés avec l'état "Up".
Pour arrêter les services et supprimer les conteneurs, vous pouvez utiliser la commande suivante :
Si vous souhaitez voir les journaux des services en cours d'exécution, vous pouvez utiliser la commande docker-compose logs. Par exemple, pour afficher les journaux du service "app" :
N'oubliez pas de remplacer "app" par le nom réel de votre service.
Deploiement avec Docker Compose
Créez un fichier docker-compose.yml dans le même répertoire avec le contenu suivant :
Mappage de Port entre Hote et container
Le mappage de port dans Docker Compose permet de lier les ports d'un conteneur à des ports spécifiques de l'hôte, permettant ainsi aux services exécutés dans les conteneurs d'être accessibles depuis l'extérieur du conteneur.
Dans le fichier docker-compose.yml, la section ports sous un service spécifie le mappage de port. Voici comment cela fonctionne :
Dans cet exemple :
"3000:3000"indique le mappage du port. Le premier numéro (3000 à gauche du:) représente le port sur l'hôte, tandis que le second numéro (3000 à droite du:) représente le port dans le conteneur.
Ainsi, avec cette configuration, le port 3000 du conteneur sera accessible à partir du port 3000 de l'hôte. Si vous avez plusieurs services, chaque service peut avoir son propre mappage de port.
Dans ce cas, Docker attribuera un port disponible sur l'hôte, et vous pouvez découvrir ce port avec la commande docker-compose ps.
Le mappage de port est essentiel pour exposer les services d'un conteneur à l'extérieur et permettre aux utilisateurs d'accéder à ces services depuis l'hôte ou d'autres machines dans le réseau, selon la configuration du réseau Docker.
Mappage des volumes
Le mappage des volumes est une pratique essentielle dans Docker qui permet de persister les données générées par les conteneurs au-delà de leur cycle de vie. Lorsque vous exécutez un conteneur, ses données peuvent être stockées dans son système de fichiers interne. Cependant, une fois le conteneur arrêté ou supprimé, ces données peuvent être perdues. Le mappage de volumes résout ce problème en créant un lien entre un dossier sur l'hôte et un dossier à l'intérieur du conteneur.
Par exemple, pour créer un volume nommé "mydata" et le monter dans le répertoire "/app" d'un conteneur, vous pouvez utiliser l'option -v lors de la création du conteneur :
Cela assure la persistance des données du conteneur dans le volume "mydata" sur l'hôte, permettant ainsi de partager des données entre plusieurs conteneurs ou de sauvegarder ces données même si le conteneur est supprimé.
Le mappage des volumes est particulièrement utile pour les applications nécessitant le stockage de données, comme les bases de données, les serveurs de fichiers, et autres. Il offre une flexibilité et une gestion facile des données dans le contexte des conteneurs Docker.
Voici un exemple simple d'utilisation du mappage de volumes avec Docker Compose. Supposons que vous avez une application Node.js qui stocke des données dans un dossier /app/data et que vous souhaitez persister ces données en utilisant un volume.
Créez un fichier docker-compose.yml avec le contenu suivant :
version: '3'
services:
webapp:
image: my-node-app
ports:
- "3000:3000"
volumes:
- mydata:/app/data
volumes:
mydata:
Dans cet exemple :
- Le service
webapputilise l'imagemy-node-app(remplacez cela par l'image réelle de votre application Node.js). - Le mappage de port expose le port 3000 du conteneur vers le port 3000 de l'hôte.
- La section
volumescrée un volume nommé "mydata" et le monte dans le répertoire/app/datadu conteneur.
Lorsque vous lancez votre application avec docker-compose up -d, le volume "mydata" est créé, et les données générées par l'application dans le dossier /app/data du conteneur sont persistées sur l'hôte, dans le volume "mydata".
Cette approche garantit que les données de votre application restent disponibles même si le conteneur est arrêté ou supprimé. Vous pouvez également partager ce volume entre plusieurs services dans le même docker-compose.yml ou même entre plusieurs applications s'exécutant sur la même machine.
Lancement des containners
Ouvrez un terminal dans le répertoire de votre application et exécutez la commande suivante pour construire et démarrer votre conteneur :
Votre application Node.js sera accessible à l'adresse http://localhost:3000. Vous pouvez modifier le port dans le fichier docker-compose.yml si nécessaire.
N'oubliez pas d'arrêter les conteneurs avec la commande suivante lorsque vous avez terminé :
Ceci est un exemple simple pour démarrer. Vous pouvez étendre et personnaliser votre Dockerfile en fonction des besoins de votre application.
Commande de base quand on travaille avec docker
Voici quelques commandes de base indispensables à connaître pour travailler avec Docker :
-
docker --version: Affiche la version de Docker installée. -
docker pull <image>: Télécharge une image Docker depuis Docker Hub ou un autre registre. Par exemple,docker pull nginxtélécharge l'image NGINX. -
docker images: Affiche la liste des images Docker téléchargées sur votre machine. -
docker ps: Affiche la liste des conteneurs Docker en cours d'exécution. -
docker ps -a: Affiche tous les conteneurs, qu'ils soient en cours d'exécution ou arrêtés. -
docker run <options> <image>: Crée et démarre un conteneur à partir d'une image. Par exemple,docker run -d -p 8080:80 nginxdémarre un conteneur NGINX en arrière-plan, exposant le port 8080 de l'hôte vers le port 80 du conteneur. -
docker exec -it <container> <command>: Exécute une commande à l'intérieur d'un conteneur en cours d'exécution en mode interactif. Par exemple,docker exec -it my-container /bin/bashouvre un shell Bash interactif à l'intérieur du conteneur. -
docker stop <container>: Arrête un conteneur en cours d'exécution. Vous pouvez également utiliserdocker killpour arrêter immédiatement le conteneur. -
docker rm <container>: Supprime un conteneur arrêté. -
docker rmi <image>: Supprime une image Docker de votre système. -
docker-compose up -d: Démarre les services définis dans le fichierdocker-compose.ymlen mode détaché. -
docker-compose down: Arrête les services définis dans le fichierdocker-compose.ymlet supprime les conteneurs associés. -
docker logs <container>: Affiche les journaux d'un conteneur spécifique. -
docker network ls: Affiche la liste des réseaux Docker. -
docker volume ls: Affiche la liste des volumes Docker.
Ces commandes constituent une base solide pour travailler avec Docker. N'oubliez pas de consulter la documentation officielle de Docker pour des informations plus détaillées sur chaque commande : Documentation Docker.

Outil d'administration
Portainer est une interface graphique open source pour la gestion des conteneurs Docker. Il fournit une interface utilisateur web intuitive pour visualiser, gérer et déployer des applications dans des conteneurs Docker. Voici quelques caractéristiques clés de Portainer :
Pour utiliser Portainer, vous pouvez le déployer en tant que conteneur Docker unique à l'aide de la commande suivante :
docker run -d -p 9000:9000 --name=portainer --restart=always -v /var/run/docker.sock:/var/run/docker.sock portainer/portainer-ce
Cela lancera Portainer en mode détaché et le rendra accessible sur le port 9000 de votre machine. Vous pouvez ensuite accéder à l'interface web et commencer à gérer vos conteneurs.
En ce qui concerne d'autres outils similaires, voici quelques alternatives à Portainer :
-
Kitematic : Une interface graphique pour Docker compatible avec Windows, macOS et Linux.
-
Rancher : Une plateforme de gestion de conteneurs open source qui prend en charge Kubernetes et Docker.
-
Swarm UI : Une interface web native pour la gestion des clusters Docker Swarm.
-
Cockpit : Une interface web pour la gestion des serveurs Linux qui prend en charge Docker.
-
Shipyard : Une interface web open source pour la gestion de Docker.
Ces outils offrent des fonctionnalités similaires, mais la meilleure option dépend souvent des besoins spécifiques de votre environnement et de votre préférence en matière d'interface utilisateur.
Clusterisation des noeuds Docker
Docker Swarm est un outil de gestion de cluster Docker intégré qui permet de créer et de gérer un ensemble de nœuds Docker, transformant ainsi plusieurs machines en un seul pool de ressources. Outre Docker Swarm, d'autres solutions de gestion de clusters Docker incluent Kubernetes, Apache Mesos, et Amazon ECS. Chacune de ces solutions a ses propres caractéristiques et avantages, et le choix dépend souvent des besoins spécifiques de votre environnement. Par exemple, Kubernetes est largement utilisé pour les déploiements à grande échelle, tandis que Docker Swarm offre une configuration plus simple pour les cas d'utilisation plus modestes.
Sécurité des Conteneurs Docker
La sécurité des conteneurs Docker est une préoccupation essentielle pour garantir la protection des applications et des données qu'ils contiennent. Voici un aperçu des bonnes pratiques de sécurité associées aux conteneurs Docker :
1. Utiliser des Images Officielles et Vérifiées
Privilégiez l'utilisation d'images officielles provenant de dépôts de confiance tels que Docker Hub. Assurez-vous que les images utilisées sont régulièrement mises à jour et bénéficient du support de la communauté.
2. Mise à Jour Régulière des Images et des Conteneurs
Les mises à jour fréquentes des images et des conteneurs sont cruciales pour corriger les vulnérabilités de sécurité. Automatisez ce processus autant que possible pour maintenir votre environnement à jour.
3. Utilisation de Non-root Users
Évitez d'utiliser l'utilisateur root dans les conteneurs. Définissez un utilisateur non-root pour minimiser les risques potentiels.
4. Configuration Fine des Ressources
Limitez les ressources disponibles aux conteneurs avec --memory, --cpu, et d'autres options pour prévenir les attaques par déni de service.
5. Isolation des Réseaux
Utilisez des réseaux Docker isolés pour empêcher les communications non autorisées entre conteneurs.
En suivant ces meilleures pratiques de sécurité, vous pouvez renforcer la résilience de vos conteneurs Docker et atténuer les risques potentiels. Il est important de rester informé sur les mises à jour de sécurité et d'appliquer régulièrement les correctifs nécessaires pour garantir un environnement Docker sûr et fiable.
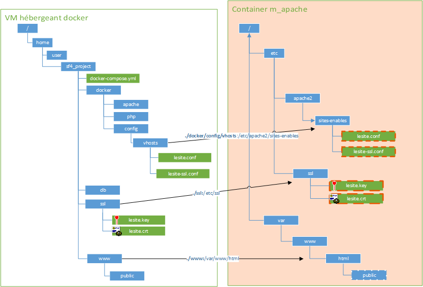
Exemple de stack LAMP avec plusieurs containers (un peu obsolete aujourd'hui car repose sur une Debian 8)
version: '3'
services:
m_apache:
build: docker/apache
container_name: m_apache
ports:
- 80:80
volumes:
- ./docker/config/vhosts:/etc/apache2/sites-enabled
- ./www:/var/www/html
depends_on:
- m_php
m_mysql:
image: mysql
command: "--default-authentication-plugin=mysql_native_password"
container_name: m_mysql
volumes:
- ./db:/var/lib/mysql
environment:
MYSQL_ROOT_PASSWORD: root
MYSQL_DATABASE: mery
MYSQL_USER: mery
MYSQL_PASSWORD: mery
m_php:
build: docker/php
container_name: m_php
volumes:
- ./www:/var/www/html
depends_on:
- m_mysql
m_phpmyadmin:
image: phpmyadmin/phpmyadmin
container_name: m_phpmyadmin
environment:
PMA_HOST: m_mysql
PMA_PORT: 3306
ports:
- 8080:80
links:
- m_mysql
fichier docker/php/Dockerfile
FROM php:7.2.10-fpm
RUN apt-get update \
&& apt-get install -y --no-install-recommends vim curl debconf subversion git apt-transport-https apt-utils \
build-essential locales acl mailutils wget nodejs zip unzip \
gnupg gnupg1 gnupg2 \
zlib1g-dev \
sudo
RUN docker-php-ext-install pdo pdo_mysql zip
COPY php.ini /usr/local/etc/php/php.ini
COPY php-fpm-pool.conf /usr/local/etc/php/pool.d/www.conf
RUN curl -sSk https://getcomposer.org/installer | php -- --disable-tls && \
mv composer.phar /usr/local/bin/composer
RUN wget --no-check-certificate https://phar.phpunit.de/phpunit-6.5.3.phar && \
mv phpunit*.phar phpunit.phar && \
chmod +x phpunit.phar && \
mv phpunit.phar /usr/local/bin/phpunit
RUN echo "deb https://deb.nodesource.com/node_6.x jessie main" >> /etc/apt/sources.list.d/nodejs.list && \
wget -nv -O - https://deb.nodesource.com/gpgkey/nodesource.gpg.key | apt-key add - && \
echo "deb-src https://deb.nodesource.com/node_6.x jessie main" >> /etc/apt/sources.list.d/nodejs.list && \
apt-get update && \
apt-get install -y --force-yes nodejs && \
rm -f /etc/apt/sources.list.d/nodejs.list
RUN groupadd dev -g 999
RUN useradd dev -g dev -d /home/dev -m
RUN passwd -d dev
RUN rm -rf /var/lib/apt/lists/*
RUN echo "en_US.UTF-8 UTF-8" > /etc/locale.gen && \
echo "fr_FR.UTF-8 UTF-8" >> /etc/locale.gen && \
locale-gen
RUN echo "dev ALL=(ALL) ALL" > /etc/sudoers
WORKDIR /var/www/
##</romaricp>##
EXPOSE 9000
CMD ["php-fpm"]